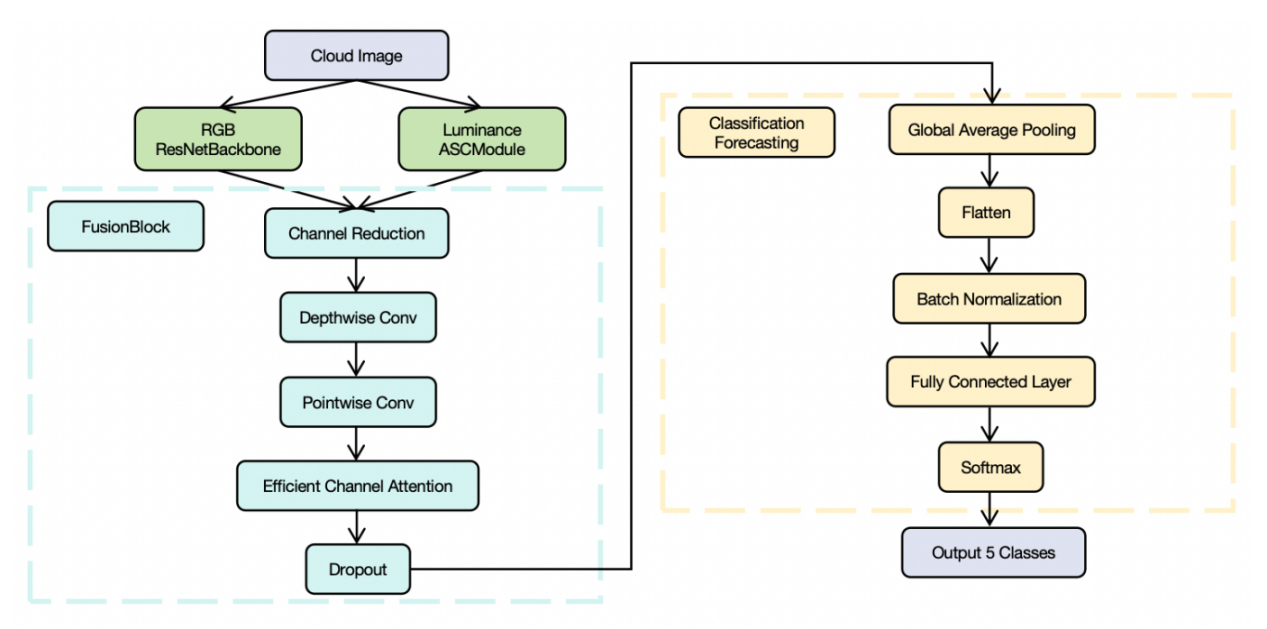
- 给天空“分清云与晴”:慕士塔格全天相机云图自动分类研究取得新进展 2026-02-09
- 科研人员在G34巨分子云中发现云云碰撞的观测证据 2026-02-09
- 中国科学院院士、紫金山天文台研究员史生才在我台解读太赫兹天文学发展 2026-01-23
- 科研人员在超大质量黑洞喷流精细结构和加速准直机制研究中取得重要进展 2026-01-15
- 透视 AI 决策机制解释神经网络助力揭示暗物质本质 2025-12-04
- 第二十七届新疆“情系苍穹”青少年天文冬令营圆满成功 2026-02-09
- 新疆天文台召开2025年度党员领导干部民主生活会 2026-02-06
- 新疆天文台召开党委理论学习中心组学习会议传达学习中国科学院工作会议精神 2026-02-03
- 新疆天文台开展健康讲座 2026-01-30
- 凝心铸魂强根基 务实笃行担使命——研究生党支部学习贯彻党的二十届四中精神专题会议 2026-01-20



